【訳】
BootKitty UEFIマルウェアがLogoFAILを悪用してLinuxシステムに感染
【図表】

悪意のある画像ファイル (Binarly)

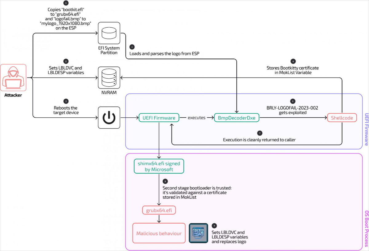
Bootkitty攻撃の概要 (Binarly)
出典: https://www.bleepingcomputer.com/news/security/bootkitty-uefi-malware-exploits-logofail-to-infect-linux-systems/
【要約】
新たに発見されたLinux向けUEFIブートキット「BootKitty」は、LogoFAIL脆弱性(CVE-2023-40238)を悪用し、特定のデバイスのセキュアブートを回避します。このマルウェアは特定のLinuxバージョンやファームウェアを対象にし、悪意のあるBMP画像を用いて攻撃を実行します。主要な影響を受けるデバイスは、Lenovoの一部モデルなどです。LogoFAILの対策が進まない状況に警鐘を鳴らし、セキュリティ対策の強化を推奨しています。
【ニュース】
◆BootKitty UEFI malware exploits LogoFAIL to infect Linux systems (BleepingComputer, 2024/12/02 13:07)
[BootKitty UEFIマルウェアがLogoFAILを悪用してLinuxシステムに感染]
https://www.bleepingcomputer.com/news/security/bootkitty-uefi-malware-exploits-logofail-to-infect-linux-systems/